Energy Use Policy
Overview and Key Concepts
Energy Use Policy is the main tool for modeling energy use.
- Any number of consumer objects can be attached to the same policy. Usually, it is a group of similar objects consuming energy for the same purpose.
- The Consumption Rates table defines a mapping between possible states of an object and the corresponding consumption rates.
- Energy Use Policy collects and aggregates statistics about energy consumption and power requirements.
- Optionally, Energy Use Policy can balance the load between multiple connected Energy Sources according to their availability and priority.
A model can have any number of Energy Use Policies. Any persistent model object can be connected as a consumer to more than one Energy Use Policy (they can be used to simulate different kinds of consumption or consumption in different scenarios).
An Energy Use Policy may be connected to any number of Energy Sources. If it is not connected to any, Energy Use Policy will still track energy use by the connected consumer objects but will not simulate energy costs or indirect carbon emissions.
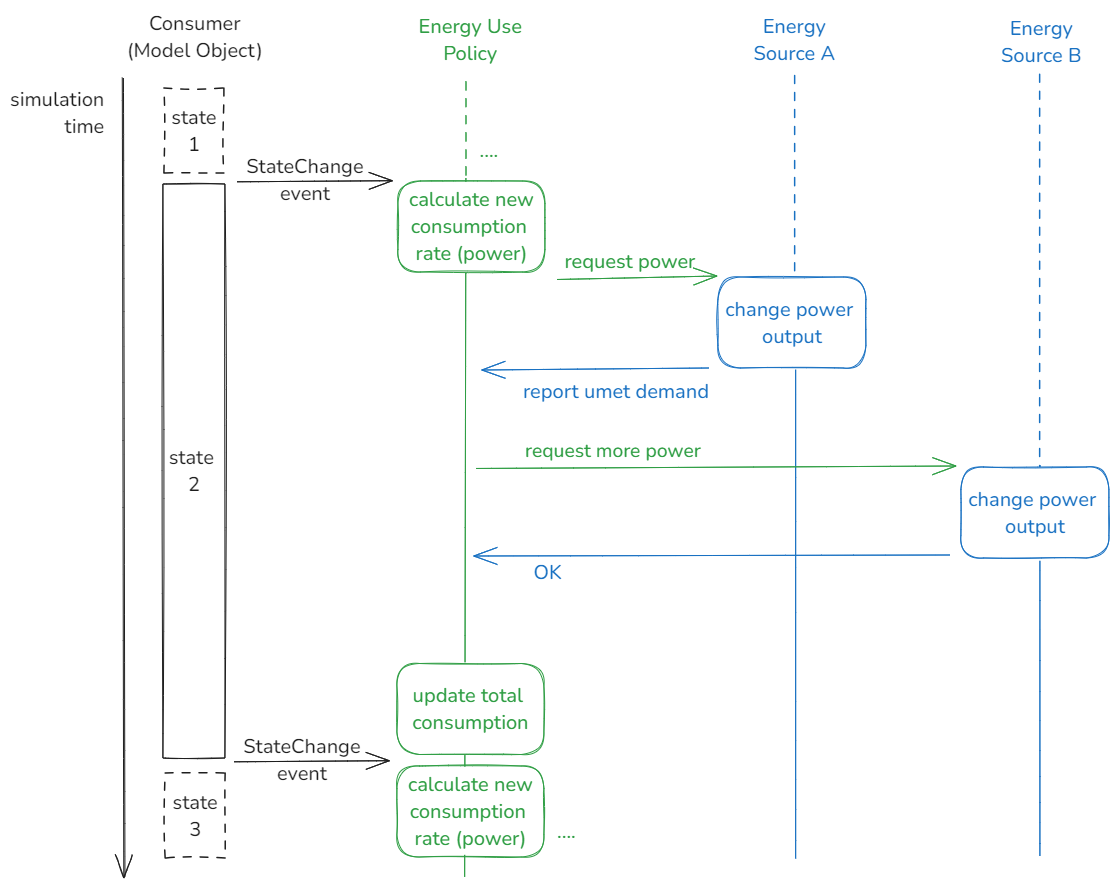
Energy Use Policy observes State Change and Content Change events of its consumers and coordinates the use of Energy Sources. The following diagram describes how energy consumers, Energy Use Policies, and Energy Sources interact with each other:
For an overview of other Flexcon Helios tools, see the Flexcon Helios Overview.
Energy Tool
A new Energy Use Policy can be added and managed using the Toolbox.
To add a new Energy Use Policy with the Toolbox open, click the Add button
at the top of the Toolbox. Choose Flexcon
Helios submenu, and then EnergyUsePolicy. This will open a new tool window. Existing Energy Use Policies can be found as Energy tools in the Toolbox:

User Interface
The Energy Use Policy tool window follows the conventions of other FlexSim tools such as MTBF/MTTR and Time Tables. It should feel familiar to existing FlexSim users.
- Use the Consumers tab to define the list of consumers.
- Use the Consumption Rates tab to define their power requirements.
- Use the Energy Sources tab to define the list of available Energy Sources.
Reset the model to complete the initialization of the Energy Use Policy.
General Properties
The Energy Use Policy tool has the following general properties:
Name
The name of the Energy Use Policy. The combo box has a list of all Energy Use Policy objects in the model, allowing you to quickly jump to different policy objects.
Enabled
Specifies whether the Energy Use Policy is active (its consumers actually consume energy). The Experimenter and Model Parameters allow you to enable and disable Energy Use Policies for different scenarios.
Bottom Buttons
| Icon | Description |
|---|---|
![]() |
Opens this page of the manual. |
![]() |
Adds the Energy Use Policy to a User Library as either a Draggable Icon or an Auto-Install Component. |
![]() |
Opens the Tree view of the Energy Use Policy object. For developer use. |
The Consumers Tab
The Consumers tab has the following properties:
| Icon | Description |
|---|---|
![]() |
Opens an object selection GUI where you can select multiple objects in the model. |
![]() |
Removes the selected consumer(s) from the list. |
![]() ![]() |
Reorders consumers up or down in the list. |
![]() |
Enters "Sample" mode, allowing you to click on any object in the model to add it as a consumer. |
![]() |
Finds the selected consumer in the 3D view. |
![]() |
Selects the selected consumer in the 3D view. |
At the bottom of the Consumers tab, you can select which events will trigger reevaluation of the consumption rates. The Energy Use Policy always updates consumption rates on State Change events, such as changing the state from Idle to Processing.
If Update Consumption On Content Change is selected, the Energy Use Policy will also update consumption rates on Content Change events, such as when the number of flow items inside an object changes. This option may be useful if the consumption depends on the type or number of flow items in the consumer object.
The Consumption Rates Tab
Consumption Rates Table
The Consumption Rates tab allows you to edit the Consumption Rates table:
This table defines the power requirements (consumption rates) of consumer objects according to their state and content. The energy consumption per unit of time (power) is assumed to be constant for the entire duration of the object state and is determined by both the object's state and its content.
The list of states (rows) displayed in the Consumption Rates table depends on what states are active in the connected consumer objects. Therefore, the table may vary depending on the types of objects connected as Consumers.
The total power consumed by an object is calculated using the following formula:
Baseline Consumption Rate + (State Consumption Rate × Multiplier)
where:
- Baseline Consumption Rate is a constant value.
- State Consumption Rate is calculated according to the Consumption Rate column at the start of each object state or, optionally, on Content Change events.
- Multiplier value is 1.0 by default or equal to the content value of the consumer object (e.g., the number of flow items in Fixed Resources, Task Executers, Conveyors, and Racks) based on the flag in the Multiplier column.
State Consumption Rate can also be defined as a Flexscript function. Some pre-programmed picklist options can be accessed through the dropdown panel:
| Name | Description |
|---|---|
| Parameters | Use values from one of the Model Parameters Tables. |
| Custom Code | An empty template of the Flexscript function to calculate the consumption rate. The function must return a number. |
| Statistical Distribution | Use a random value of the consumption rate sampled from a statistical distribution. |
| Consumer Label Value | Read a numeric label from the consumer object. |
| Values By Case | Conditional calculation of the consumption rate. |
| By Global Table Lookup | Read a numeric value from a Global Table. |
| ProcessFlow: Execute Sub Flow | Calculate the consumption rate in a Sub Flow. The Finish activity should return the new value of the consumption rate. |
| Conveyor Consumption Model | A simplified model of energy consumption of a belt conveyor based on |
Energy use in some states may be tracked as value-added rather than non-value-added consumption. The flag in the Analysis column enables energy use efficiency analysis.
State Profile
State Profile combo box becomes active if the consumer objects have more than one state profile. The default state profile is the same for most FlexSim objects, but different objects may use different subsets of the available states.
Units
Two Units combo boxes select the units of measurement for consumption rate (power) and total consumption (energy). By default, they are set to kW and kWh, respectively.
Excel Import
| Icon | Description |
|---|---|
![]() |
This button adds the table as a row in the Excel Importer. |
Baseline Consumption Rate
The value of Baseline Consumption Rate is added to the total consumption of each consumer object regardless of its state. Like State Consumption Rate, this consumption can be tracked as either value-added or non-value-added.
The Energy Sources Tab
The Energy Sources tab has the following properties:
| Icon | Description |
|---|---|
![]() |
Opens an object selection GUI where you can select multiple objects in the model. |
![]() |
Removes the selected Energy Source(s) from the list. |
![]() ![]() |
Reorders Energy Sources up or down in the list. |
![]() |
Enters "Sample" mode, allowing you to click on any object in the model to add it as an Energy Source. |
![]() |
Finds the selected Energy Source in the 3D view. |
![]() |
Selects the selected Energy Source in the 3D view. |
The Statistics Tab
The Statistics tab contains read-only displays of the aggregated consumption statistics per policy:
Consumption Rate
Current, maximum, and average value of the total consumers' consumption rate (absorbed power). This statistic uses the Energy Use Policy's unit of measurement for power.
Unmet Demand
Current, maximum, and average value of the total consumers' consumption rate (absorbed power) that was not supplied by any connected Energy Source. A non-zero value indicates that some additional energy sources are required for this system or simulated scenario. This statistic uses the Energy Use Policy's unit of measurement for power.
Total Consumption
Total energy consumption by all connected consumer objects. This statistic uses the Energy Use Policy's unit of measurement for energy.
Value-Added Consumption
Total energy consumption by all connected consumer objects in the value-added states. This statistic uses the Energy Use Policy's unit of measurement for energy.
| Icon | Description |
|---|---|
![]() |
Adds a Tracked Variable chart for the corresponding statistics to a dashboard. See also Pinning Statistics to a Dashboard. |










